老王开的互联网课,要多少钱一节?

作者: CBISMB

责任编辑: 张金祥

来源: ISMB

时间: 2019-07-22 10:14

关键字: 戴尔

浏览: 0

点赞: 0

收藏: 0

如果在知乎上提个问题:

作为老板面前的红人是什么体验?

老王一定相当有资格贡献首答,从遭遇中年危机的颓废IT男到老板眼里的掌中宝,老王通过自身努力收获了职位提升和公司上下的另眼相看。如今CIO成为他座上客,同事们更是隔三差五过来讨教,老王俨然成了部门里的核心骨干。

当然,他的成功是可以复制的。只要愿意,你也可以

IT老兵在线授课,实地分享职场经验,让你快速从IT小白成长为技术大咖。以往的互联网课程至少99元,而且水分大、课时少、鱼龙混杂、良莠不齐,老王这里,不是99,也不是199,只要9零元,就能把资深IT大师请到你身边。

接下来这节体验课,让老王告诉你如何打造全方位双活数据中心。

? 背景:老王所在公司是一家传统制造企业,为更好地面对市场竞争,拓展业务资源,这些年并购了多家中小企业,然而,由于历史遗留原因,IT支撑系统一直未能完成资源和应用的最终整合。

最初,总部建了一套数据中心,后来随着业务量增长又在运营商那里托管了一套数据中心,两个数据中心分别承载了不同的业务应用,且完全独立运营,并没有实现真正意义的高可用。另外,随着数字化转型浪潮快速来袭,公司董事会也越来越看重IT系统的可靠性和安全性,强调一定要为业务和生产系统保驾护航。

这个问题困扰了CIO许久,老王充分发挥主观能动性,第一时间想到了上次帮忙的戴尔易安信,并在一个月后拿出了设计好的双活数据中心方案推开了CIO办公室的大门。

? 解决办法:根据目前技术发展的现状以及行业建设状况调查分析,双活数据中心的基础架构如下图所示,因此要设计一个包含应用端、主机端、网络端和数据存储端多个立体层次的全方位双活方案。

01应用层双活

应用级双活,是指当单个数据中心出现故障时,可以将应用请求自动引导向另一个可用的数据中心,从而实现双活高可用。这种方式的实现主要基于智能流量的控制,全局负载均衡设备会根据后端服务器负载和链路状况实现不同站点间流量调配、链路优选,保证用户可以访问最佳性能的服务器,确保访问质量,提升用户感知。

比如,一个WEB应用有两个数据中心,且两个数据中心的资源经过整合,正常运行时,两个数据中心可同时提供服务,而如果某一数据中心发生故障,应用级双活可以根据不同故障(线路中断、多服务器同时故障、内部网络中断等)选择不同的应对方式。

戴尔易安信与全球实力领先的应用交付厂商F5 Networks强强联手,从数据级双活升级到应用级双活,由此减少应用层数据中心切换时间,降低了RTO。其中,最核心的模块就是F5广域网流量管理器,即GTM。

特点如下

业务和用户可按照服务需求(On Demand)分配到不同的中心;

平时运作将主要的处理能力分配给不同的中心;

跨双生产中心建立共享的资源访问方式;

灾难发生时,根据需要接管的方式,按照当前业务状态动态调度服务和资源(Business Resiliency);

引入DNSSEC模块,让GTM确保响应上是值得信赖的客户端,并防止DNS缓存中断。

外部请求访问经过F5 GTM 智能DNS解析之后,会就近选择最合适的数据中心,之后,便可与F5本地流量管理器(LTM)联动,实现对数据中心内部的应用集群的访问以及服务器的负载均衡。

02主机层双活

X86主机层面的双活构建,常见的方法是采用虚拟化集群技术,构建计算资源池,甚至建设私有云。

基于VMware vSphere的计算虚拟化有以下突出特点:

Part 1vSphere vMotion——即时迁移正在运行的虚拟机

vSphere vMotion可在零停机和服务连续可用的情况下将正在运行的虚拟机从一台物理服务器实时地迁移到另一台物理服务器上,且完全保证事务的完整性。

Part 2vSphere HA重启恢复虚拟机,业务有短暂中断

一旦物理服务器出现故障,VMware HA可在具有备用容量的其他生产服务器中自动重启受影响的虚拟机。

业务中断是虚拟机HA过程中需要解决的首要问题,否则双活零业务中断将无法满足。对此,可以借助负载均衡设备实现双活数据中心的业务负载均衡,此时虚拟机部署时,只需在两个数据中心部署同样的服务即可满足要求。

Part 3vSphere Fault完全消除了数据丢失或中断的风险

Fault Tolerance可提供更高级别的可用性,它允许用户对任意虚拟机进行保护,以防止主机故障时造成数据、事务或连接丢失。

当受保护的虚拟机响应失败时,系统将自动触发无缝的有状态故障切换,从而实现零停机、零数据丢失的持续可用性;故障切换后,自动触发新辅助虚拟机的创建工作,以确保应用受到持续保护。

计算资源虚拟化的配置建议如下:

配置建议

跨数据中心配置虚拟化集群,将计算资源跨域池化;

配置HA,使虚拟机受HA保护,故障时能自动恢复;

配置DRS,使虚拟机按业务要求更好地分布在不同宿主机上;

网络“大二层”互通,使虚拟机能无障碍跨数据中心在线迁移。

03数据库层双活

作为最核心的应用,数据库层的双活需要通过数据库集群实现。目前业界主要分为两种方式:A/S(Active-Standby)集群与A/A(Active-Active)集群。

其中,A/A集群的多个集群节点可以同时提供同一项服务,采用A/A集群,既能做到故障无缝切换,还可以提升应用系统整体性能。另外,A/A集群也是当前典型的应用最广泛的集群,比如Oracle RAC(Real Application Cluster)集群系统就是采用了A/A集群。

◆Oracle RAC双活◆

Oracle RAC以共享存储为基础,可实现各节点对数据文件、重做日志文件、控制文件和参数文件的并行访问,且在单个节点出现故障时,业务能自动切换到正常节点,从而保证数据库系统正常可用。

存储双活提供的双活LUN作为共享卷,实现跨数据中心的Oracle Extended  RAC集群构建。Oracle Extended RAC集群配合Oracle监听器技术,可实现客户端在数据中心间业务双活访问和负载均衡;配合Oracle透明应用程序故障转移(TAF)技术,当服务器或单数据中心故障时,客户端能够在新的连接中继续工作,防止业务中断。

如果出现中间网络心跳链路故障,Oracle RAC会采用如下原则进行仲裁:

仲裁原则

拥有最多节点数目的子集群(Sub-cluster with largest number of Nodes)获胜;

若子集群内数目相等,则拥有最低节点号的子集群(Sub-cluster with lowest node number)获胜。


对于Oracle RAC部署,建议采用“2+1”的方式——数据中心A部署2台服务器,数据中心B部署1台服务器,以保证心跳链路故障时可以实现数据中心A的实例优先存活。

此外,为了避免跨数据中心的数据交互,建议在Oracle RAC层创建不同的Service,以实现业务分离。

04网络层双活

网络层双活整体的网络架构通常会涉及三个站点的部署规划:数据中心A、数据中心B、第三方仲裁站点。

部署规划

对于FC存储网络,建议同城两个数据中心距离不超过100km,具备裸光纤资源;

针对IP网络,建议采用VXLAN隔离,利用网络虚拟化技术构建双活数据中心所需的“大二层”网络。两个数据中心的支持IP互通,可采用光纤直连或者基于MPLS网络的VPLS互联;

第三方仲裁站点同时连接至数据中心A和数据中心B,无距离限制要求。

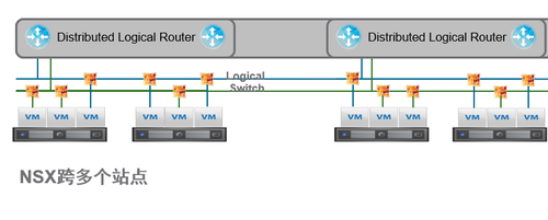
VMware NSX软件定义网络是网络层双活构建的一大利器,它允许数据中心操作员将物理网络视为透明容量池,可根据需要使用和改变用途,为连接的工作负载提供逻辑网络组件,包括逻辑交换、逻辑路由、逻辑防火墙、逻辑负载均衡、逻辑VPN和合作伙伴生态系统,如下图所示:

NSX提供逻辑网络抽象和与物理网络隔离的功能,原理就是VXLAN或者STT等协议把VM的流量封装到一个Overlay IP隧道中,由物理网络承载这些IP隧道流量。

注意:在物理网络设计时,连接虚拟化服务器的交换机MTU需调整为1600。

05存储层双活

存储层作为整个系统核心基础架构平台,其双活技术在整个架构中发挥着关键作用,目前基于存储层的双活技术可分为三种模型:

三种模型

针对外部存储的存储卷镜像模式

针对外部存储的虚拟化网关模式

软件定义存储的延展集群模式

下面分别对这三种模型进行说明。

Part 1戴尔易安信SC系列存储内嵌双活+CDP

戴尔易安信SC系列存储内置的Live Volume为企业客户实现存储双活提供了一整套完整的解决方案,它能够在阵列之间无缝迁移数据卷,自动转移故障,实现100%同步备份数据卷,并能够统一管理并轻松优化多个阵列,让业务实现“零”中断,满足了企业客户在逻辑故障和物理故障两个层面上对存储系统高可用性的需求。

Part 2戴尔易安信VPLEX联合数据访问

戴尔易安信VPLEX引入了一种新的体系结构,它吸收了戴尔易安信20年实践企业级智能缓存和分布式数据保护解决方案的经验教训。VPLEX驻留在服务器和异构存储资产之间,使用独特的群集体系结构,该体系结构允许多个数据中心的服务器对共享块存储设备进行读/写访问。

体系结构

横向扩展群集硬件,允许用户从小配置开始并以可预知的服务级别逐步扩展;

高级数据缓存,利用大规模SDRAM缓存提高性能并减少I/O延迟和阵列争用;

分布式缓存吻合性,可跨整个群集自动执行I/O的共享、平衡和故障切换;

一个统一视图显示跨VPLEX群集的一个或多个LUN(这些群集可以是在同一数据中心内相距几英尺,也可以是跨同步距离),从而实现新的高可用性和工作负载移置模式。

另外随VPLEX一起提供的还有戴尔易安信Access Anywhere?,它支持跨远距离共享、访问和移置单个数据拷贝。VPLEX Local可跨异构阵列提供简化的管理和无中断数据移动,VPLEX Metro提供同步距离内两个VPLEX群集之间的数据访问和移动。

Part 3软件定义存储VSAN的拉伸集群

VSAN作为VMware以及VXRail超融合的软件定义存储组件,同样支持扩数据中心的双活功能——Stretched Cluster。它能够在位于不同地理位置上的两个站点间创建延伸集群并同步复制数据(RPO=0),一个站点发生故障时系统会自动切换到另外一个站点,从而实现站点层面的保护,支持企业级可用性并确保即使整个站点出现故障也不会丢失数据,几乎能够实现零停机。

以上,就是本期全方位双活数据中心的全部内容了,体验课至此结束。

戴尔易安信服务器、存储火热大促!

多品类服务器钜惠出击

低至二六折!

©本站发布的所有内容,包括但不限于文字、图片、音频、视频、图表、标志、标识、广告、商标、商号、域名、软件、程序等,除特别标明外,均来源于网络或用户投稿,版权归原作者或原出处所有。我们致力于保护原作者版权,若涉及版权问题,请及时联系我们进行处理。