IBM发布面向大型机的新型处理器和AI 加速器
作者: CBISMB
责任编辑: 张金祥
来源: ISMB
时间: 2024-08-28 11:21
关键字: Hot Chips,ibm,cpu,ai,芯片,dpu,spyre
浏览: 7
点赞: 0
收藏: 0
在2024年8月27日的Hot Chips会议上,IBM展示了其最新研发的大型机处理器Telum II和AI加速器Spyre,标志着大型机技术在性能和智能化方面迈出了重要一步。尽管大型机可能让人联想到20世纪70年代的庞大设备,但如今它们已大幅缩小体积,并成为数字基础设施的关键组成部分,尤其在金融领域发挥着举足轻重的作用。
包含两个芯片和 Spyre 卡的 Telum II 封装
根据IBM的数据,全球70%的金融交易都在IBM的大型机上运行。为了保持这一领先地位,IBM不断推陈出新,致力于提升处理器的性能和稳定性。Telum II处理器虽然只有八个核心,但其600平方毫米的面积上大部分被10个36MB的L2高速缓存块占据,比前代产品增加了40%。这种设计确保了大型机几乎无故障运行,并提供稳定的性能。

除了缓存的提升,IBM还对处理器核心进行了优化,改进了分支预测、写入内存和地址转换等功能。同时,作为乱序执行一部分的寄存器重命名的寄存器数量也增加了四分之一,达到160个。这些改进使得Telum II在性能上更加出色。

在制造工艺方面,IBM也取得了显著进展。得益于三星从7纳米生产转向5纳米生产(5HPP),内核尺寸减小了20%,所需功耗降低了15%。这使得Telum II能够在保持能源效率的同时,提供更高的时钟频率和稳定的性能。

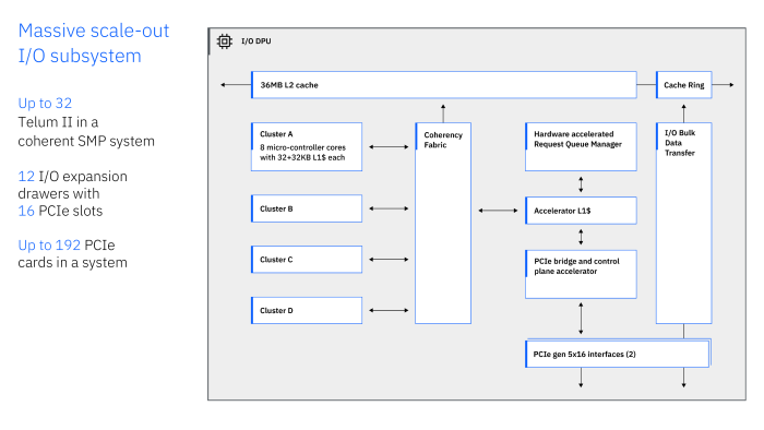
此外,IBM还首次在大型机处理器中集成了数据处理单元(DPU),这是一个可自由编程的单元,能够处理用户特定的网络协议。这一创新旨在减轻计算核心的负载,并将其集成到处理器的一致性结构中,以确保更低的延迟。DPU由4个集群中的32个专用微控制器内核组成,并拥有自己的L2缓存。

在人工智能方面,IBM也没有落后。随着金融业对人工智能的依赖日益增加,IBM已将人工智能加速器集成到其前身Telum中,并将加速器的性能提高了四倍,达到24 TOPS(大概是8位数据类型)。而Spyre则提供了更强大的AI能力,其内部结构采用计算核心通过公共环形总线连接的设计,并拥有128 GB LPDDR5内存。Spyre作为PCIe 5.0 x16卡提供,功耗为75W,可实现超过300 TOPS的性能。

IBM计划于2025年推出Telum II和Spyre,作为z16的更新。这些创新将进一步提升大型机的性能和智能化水平,为金融和其他关键行业提供更加稳定、高效的数字基础设施支持。
