鸿蒙开源项目——系统能力管理框架
Tiechui.Wang 2021-07-02 11:00:00 发布3931 浏览 21 点赞 23 收藏
简介
由于平台资源有限,且硬件平台多样,因此需要屏蔽不同硬件架构和平台资源的不同、以及运行形态的不同,提供统一化的系统服务开发框架。根据RISC-V、Cortex-M、Cortex-A不同硬件平台,分为两种硬件平台,以下简称M核、A核。
- M核:处理器架构为Cortex-M或同等处理能力的硬件平台,系统内存一般低于512KB,无文件系统或者仅提供一个可有限使用的轻量级文件系统,遵循CMSIS接口规范。
- A核:处理器架构为Cortex-A或同等处理能力的硬件平台,内存资源大于512KB,文件系统完善,可存储大量数据,遵循POSIX接口规范。
系统服务框架基于面向服务的架构,提供了服务开发、服务的子功能开发、对外接口的开发、以及多服务共进程、进程间服务调用等开发能力。其中:
- M核:包含服务开发、服务的子功能开发、对外接口的开发以及多服务共进程的开发框架。
- A核:在M核能力基础之上,包含了进程间服务调用、进程间服务调用权限控制、进程间服务接口的开发等能力。
面向服务的架构:

- Provider:服务的提供者,为系统提供能力(对外接口)。
- Consumer:服务的消费者,调用服务提供的功能(对外接口)。
- Samgr:作为中介者,管理Provider提供的能力,同时帮助Consumer发现Provider的能力。
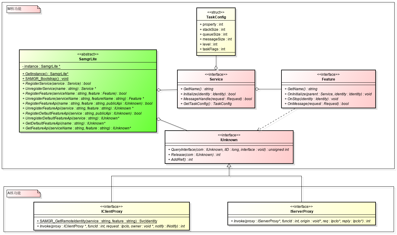
系统服务开发框架主体对象:

- SamgrLite:主要提供服务的注册与发现能力。
- Service:开发服务时,需要实现的服务的生命周期接口。
- Feature:开发功能时,需要实现的功能的生命周期接口。
- IUnknown:基于IUnknown开发服务或功能的对外接口。
- IClientProxy:IPC调用时,消费者的消息发送代理。
- IServerProxy:IPC调用时,开发者需要实现提供者的消息处理接口。
目录
表 1 系统服务框架源代码目录结构
| 名称 | 描述 |
|---|---|
| interfaces/kits/samgr_lite/samgr | M核和A核系统服务框架对外接口定义。 |
| interfaces/kits/samgr_lite/registry | A核进程间服务调用的对外接口定义。 |
| interfaces/kits/samgr_lite/communication/broadcast | M核和A核进程内事件广播服务的对外接口定义。 |
| services/samgr_lite/samgr/adapter | POSIX和CMSIS接口适配层来屏蔽A核M核接口差异。 |
| services/samgr_lite/samgr/registry | M核服务注册发现的桩函数。 |
| services/samgr_lite/samgr/source | M核和A核系统服务开发框架基础代码。 |
| services/samgr_lite/samgr_client | A核进程间服务调用的注册与发现。 |
| services/samgr_lite/samgr_server | A核进程间服务调用的IPC地址管理和访问控制。 |
| services/samgr_lite/samgr_endpoint | A核IPC通信消息收发包管理。 |
| services/samgr_lite/communication/broadcast | M核和A核进程内事件广播服务。 |
约束
- 系统服务开发框架统一使用C开发。
- 同进程内服务间调用统一使用IUnknown接口对外象,消息接口统一由IUnknown接口传递给本服务。
- 服务名和功能名必需使用常量字符串且长度小于16个字节。
- M核:系统依赖上bootstrap服务,在系统启动函数中调用OHOS_SystemInit()函数。
- A核:系统依赖samgr库,在main函数中调用SAMGR_Bootstrap()函数。
开发服务
- 继承并重新定义服务: typedef struct ExampleService { INHERIT_SERVICE; INHERIT_IUNKNOWNENTRY(DefaultFeatureApi); Identity identity; } ExampleService;
- 实现服务的生命周期函数: static const char *GetName(Service *service) { return EXAMPLE_SERVICE; } static BOOL Initialize(Service *service, Identity identity) { ExampleService *example = (ExampleService *)service; // 保存服务的唯一身份标识,用来自己的IUnknown接口对服务发消息时使用。 example->identity = identity; return TRUE; } static BOOL MessageHandle(Service *service, Request *msg) { ExampleService *example = (ExampleService *)service; switch (msg->msgId) { case MSG_SYNC: // 业务处理 break; default:break; } return FALSE; } static TaskConfig GetTaskConfig(Service *service) { TaskConfig config = {LEVEL_HIGH, PRI_BELOW_NORMAL, 0x800, 20, SHARED_TASK}; return config; }
- 创建服务对象: static ExampleService g_example = { .GetName = GetName, .Initialize = Initialize, .MessageHandle = MessageHandle, .GetTaskConfig = GetTaskConfig, SERVER_IPROXY_IMPL_BEGIN, .Invoke = NULL, .SyncCall = SyncCall, IPROXY_END, };
- 向SAMGR注册服务及接口: static void Init(void) { SAMGR_GetInstance()->RegisterService((Service *)&g_example); SAMGR_GetInstance()->RegisterDefaultFeatureApi(EXAMPLE_SERVICE, GET_IUNKNOWN(g_example)); }
- 定义服务的初始化入口: SYSEX_SERVICE_INIT(Init);
开发服务的子功能
- 继承并重新定义功能: typedef struct DemoFeature { INHERIT_FEATURE; INHERIT_IUNKNOWNENTRY(DemoApi); Identity identity; Service *parent; } DemoFeature;
- 实现功能的生命周期函数: static const char *FEATURE_GetName(Feature *feature) { return EXAMPLE_FEATURE; } static void FEATURE_OnInitialize(Feature *feature, Service *parent, Identity identity) { DemoFeature *demoFeature = (DemoFeature *)feature; demoFeature->identity = identity; demoFeature->parent = parent; } static void FEATURE_OnStop(Feature *feature, Identity identity) { g_example.identity.queueId = NULL; g_example.identity.featureId = -1; g_example.identity.serviceId = -1; } static BOOL FEATURE_OnMessage(Feature *feature, Request *request) { if (request->msgId == MSG_PROC) { Response response = {.data = "Yes, you did!", .len = 0}; SAMGR_SendResponse(request, &response); return TRUE; } else { if (request->msgId == MSG_TIME_PROC) { LOS_Msleep(WAIT_FEATURE_PROC * 10); if (request->msgValue) { SAMGR_PrintServices(); } else { SAMGR_PrintOperations(); } AsyncTimeCall(GET_IUNKNOWN(g_example)); return FALSE; } } return FALSE; }
- 创建功能对象: static DemoFeature g_example = { .GetName = FEATURE_GetName, .OnInitialize = FEATURE_OnInitialize, .OnStop = FEATURE_OnStop, .OnMessage = FEATURE_OnMessage, DEFAULT_IUNKNOWN_ENTRY_BEGIN, .AsyncCall = AsyncCall, .AsyncTimeCall = AsyncTimeCall, .SyncCall = SyncCall, .AsyncCallBack = AsyncCallBack, DEFAULT_IUNKNOWN_ENTRY_END, .identity = {-1, -1, NULL}, };
- 向SAMGR注册功能及接口: static void Init(void){ SAMGR_GetInstance()->RegisterFeature(EXAMPLE_SERVICE, (Feature *)&g_example); SAMGR_GetInstance()->RegisterFeatureApi(EXAMPLE_SERVICE, EXAMPLE_FEATURE, GET_IUNKNOWN(g_example)); }
- 定义功能的初始化入口: SYSEX_FEATURE_INIT(Init);
开发进程内对外接口
- 定义IUnknown接口: typedef struct DemoApi { INHERIT_IUNKNOWN; BOOL (*AsyncCall)(IUnknown *iUnknown, const char *buff); BOOL (*AsyncTimeCall)(IUnknown *iUnknown); BOOL (*SyncCall)(IUnknown *iUnknown, struct Payload *payload); BOOL (*AsyncCallBack)(IUnknown *iUnknown, const char *buff, Handler handler); } DemoApi;
- 定义IUnknown的引用对象: typedef struct DemoRefApi { INHERIT_IUNKNOWNENTRY(DemoApi); } DemoRefApi;
- 初始化接口对象: static DemoRefApi api = { DEFAULT_IUNKNOWN_ENTRY_BEGIN, .AsyncCall = AsyncCall, .AsyncTimeCall = AsyncTimeCall, .SyncCall = SyncCall, .AsyncCallBack = AsyncCallBack, DEFAULT_IUNKNOWN_ENTRY_END, };
- 注册服务接口: SAMGR_GetInstance()->RegisterFeatureApi(EXAMPLE_SERVICE, EXAMPLE_FEATURE, GET_IUNKNOWN(api));
调用进程内服务
- 获取服务的对外接口: DemoApi *demoApi = NULL; IUnknown *iUnknown = SAMGR_GetInstance()->GetFeatureApi(EXAMPLE_SERVICE, EXAMPLE_FEATURE); if (iUnknown == NULL) { return NULL; } int result = iUnknown->QueryInterface(iUnknown, DEFAULT_VERSION, (void **)&demoApi); if (result != 0 || demoApi == NULL) { return NULL; }
- 接口调用: if (demoApi->AsyncCallBack == NULL) { return NULL; } demoApi->AsyncCallBack((IUnknown *)demoApi, "I wanna async call callback good result!", AsyncHandler);
- 释放接口: int32 ref = demoApi->Release((IUnknown *)demoApi);
开发跨进程间对外接口
- 继承IServerProxy替代继承IUnknown:INHERIT_SERVER_IPROXY typedef struct DemoFeatureApi { INHERIT_SERVER_IPROXY; BOOL (*AsyncCall)(IUnknown *iUnknown, const char *buff); BOOL (*AsyncTimeCall)(IUnknown *iUnknown); BOOL (*SyncCall)(IUnknown *iUnknown, struct Payload *payload); BOOL (*AsyncCallBack)(IUnknown *iUnknown, const char *buff, IOwner notify, INotifyFunc handler); } DemoFeatureApi;
- 初始化IServerProxy对象: static DemoFeature g_example = { SERVER_IPROXY_IMPL_BEGIN, .Invoke = Invoke, .AsyncCall = AsyncCall, .AsyncTimeCall = AsyncTimeCall, .SyncCall = SyncCall, .AsyncCallBack = AsyncCallBack, IPROXY_END, };
- 实现Invoke函数来处理Ipc消息: static int32 Invoke(IServerProxy *iProxy, int funcId, void *origin, IpcIo *req, IpcIo *reply) { DemoFeatureApi *api = (DemoFeatureApi *)iProxy; BOOL ret; size_t len = 0; switch (funcId) { case ID_ASYNCALL: ret = api->AsyncCall((IUnknown *)iProxy, (char *)IpcIoPopString(req, &len)); IpcIoPushBool(reply, ret); break; case ID_ASYNTIMECALL: ret = api->AsyncTimeCall((IUnknown *)iProxy); IpcIoPushBool(reply, ret); break; case ID_SYNCCALL: { struct Payload payload; payload.id = IpcIoPopInt32(req); payload.value = IpcIoPopInt32(req); payload.name = (char *)IpcIoPopString(req, &len); ret = api->SyncCall((IUnknown *)iProxy, &payload); IpcIoPushString(reply, ret ? "TRUE" : "FALSE"); } break; case ID_ASYNCCALLBACK: { // convert to sync proxy IpcIoPushString(reply, "Yes, you did!"); IpcIoPushBool(reply, TRUE); } break; default: IpcIoPushBool(reply, FALSE); break; } return EC_SUCCESS; }
- 注册接口:与进程内接口注册一致 SAMGR_GetInstance()->RegisterFeatureApi(EXAMPLE_SERVICE, EXAMPLE_FEATURE, GET_IUNKNOWN(g_example));
调用跨进程间服务
- 获取跨进程服务的对外接口: IClientProxy *demoApi = NULL; IUnknown *iUnknown = SAMGR_GetInstance()->GetFeatureApi(EXAMPLE_SERVICE, EXAMPLE_FEATURE); if (iUnknown == NULL) { return NULL; } int result = iUnknown->QueryInterface(iUnknown, CLIENT_PROXY_VER, (void **)&demoApi); if (result != 0 || demoApi == NULL) { return NULL; }
- 调用Ipc消息接口: IpcIo request;char data[250]; IpcIoInit(&request, data, sizeof(data), 0); demoApi->Invoke(demoApi, 0, &request, NULL, NULL);
- 释放接口: int32 ref = demoApi->Release((IUnknown *)demoApi);
开发跨进程间服务调用客户端代理
- 定义IPC接口客户端代理: typedef struct DemoClientProxy { INHERIT_CLIENT_IPROXY; BOOL (*AsyncCall)(IUnknown *iUnknown, const char *buff); BOOL (*AsyncTimeCall)(IUnknown *iUnknown); BOOL (*SyncCall)(IUnknown *iUnknown, struct Payload *payload); BOOL (*AsyncCallBack)(IUnknown *iUnknown, const char *buff, IOwner notify, INotifyFunc handler); } DemoClientProxy; typedef struct DemoClientEntry { INHERIT_IUNKNOWNENTRY(DemoClientProxy); } DemoClientEntry;
- 实现客户端代理封装Ipc消息接口: static BOOL AsyncCall(IUnknown *iUnknown, const char *buff) { DemoClientProxy *proxy = (DemoClientProxy *)iUnknown; IpcIo request; char data[MAX_DATA_LEN]; IpcIoInit(&request, data, MAX_DATA_LEN, 0); IpcIoPushString(&request, buff); int ret = proxy->Invoke((IClientProxy *)proxy, ID_ASYNCALL, &request, NULL, NULL); return ret == EC_SUCCESS; } static BOOL AsyncTimeCall(IUnknown *iUnknown) { DemoClientProxy *proxy = (DemoClientProxy *)iUnknown; IpcIo request; char data[MAX_DATA_LEN]; IpcIoInit(&request, data, MAX_DATA_LEN, 0); int ret = proxy->Invoke((IClientProxy *)proxy, ID_ASYNTIMECALL, &request, NULL, NULL); return ret == EC_SUCCESS; } static int Callback(IOwner owner, int code, IpcIo *reply) { size_t len = 0; return strcpy_s(owner, MAX_DATA_LEN, (char *)IpcIoPopString(reply, &len)); } static BOOL SyncCall(IUnknown *iUnknown, struct Payload *payload) { DemoClientProxy *proxy = (DemoClientProxy *)iUnknown; IpcIo request; char data[MAX_DATA_LEN]; IpcIoInit(&request, data, MAX_DATA_LEN, 0); IpcIoPushInt32(&request, payload->id); IpcIoPushInt32(&request, payload->value); IpcIoPushString(&request, payload->name); int ret = proxy->Invoke((IClientProxy *)proxy, ID_SYNCCALL, &request, data, Callback); data[MAX_DATA_LEN - 1] = 0; HILOG_INFO(HILOG_MODULE_APP, "[TID:0x%lx]Remote response is %s!", pthread_self(), data); return ret == EC_SUCCESS; } struct CurrentNotify { IOwner notify; INotifyFunc handler; }; static int CurrentCallback(IOwner owner, int code, IpcIo *reply) { struct CurrentNotify *notify = (struct CurrentNotify *)owner; size_t len = 0; char *response = (char *)IpcIoPopString(reply, &len); HILOG_INFO(HILOG_MODULE_APP, "[TID:0x%lx]Notify Remote response is %s!", pthread_self(), response); notify->handler(notify->notify, response); return EC_SUCCESS; } static BOOL AsyncCallBack(IUnknown *iUnknown, const char *buff, IOwner notify, INotifyFunc handler) { struct CurrentNotify owner = {notify, handler}; DemoClientProxy *proxy = (DemoClientProxy *)iUnknown; IpcIo request; char data[MAX_DATA_LEN]; IpcIoInit(&request, data, MAX_DATA_LEN, 0); IpcIoPushString(&request, buff); int ret = proxy->Invoke((IClientProxy *)proxy, ID_ASYNCCALLBACK, &request, &owner, CurrentCallback); return ret == EC_SUCCESS; }
- 实现客户端代理的工厂方法: void *DEMO_CreatClient(const char *service, const char *feature, uint32 size) { (void)service; (void)feature; uint32 len = size + sizeof(DemoClientEntry); uint8 *client = malloc(len); (void)memset_s(client, len, 0, len); DemoClientEntry *entry = (DemoClientEntry *)&client[size]; entry->ver = ((uint16)CLIENT_PROXY_VER | (uint16)DEFAULT_VERSION); entry->ref = 1; entry->iUnknown.QueryInterface = IUNKNOWN_QueryInterface; entry->iUnknown.AddRef = IUNKNOWN_AddRef; entry->iUnknown.Release = IUNKNOWN_Release; entry->iUnknown.Invoke = NULL; entry->iUnknown.AsyncCall = AsyncCall; entry->iUnknown.AsyncTimeCall = AsyncTimeCall; entry->iUnknown.SyncCall = SyncCall; entry->iUnknown.AsyncCallBack = AsyncCallBack; return client; } void DEMO_DestroyClient(const char *service, const char *feature, void *iproxy) { free(iproxy); }
- 将客户端代理的工厂方法注册到SAMGR: SAMGR_RegisterFactory(EXAMPLE_SERVICE, EXAMPLE_FEATURE, DEMO_CreatClient, DEMO_DestroyClient);
- 获取跨进程服务的对外接口: DemoClientProxy *demoApi = NULL; IUnknown *iUnknown = SAMGR_GetInstance()->GetFeatureApi(EXAMPLE_SERVICE, EXAMPLE_FEATURE); if (iUnknown == NULL) { return NULL; } int result = iUnknown->QueryInterface(iUnknown, DEFAULT_VERSION, (void **)&demoApi); if (result != 0 || demoApi == NULL) { return NULL; }
- 调用跨进程服务的客户端代理接口: if (demoApi->AsyncCallBack == NULL) { return NULL; } demoApi->AsyncCallBack((IUnknown *)demoApi, "I wanna async call callback good result!", NULL, AsyncHandler);
- 释放接口: int32 ref = demoApi->Release((IUnknown *)demoApi);
涉及仓
分布式任务调度子系统
samgr_lite
©本站发布的所有内容,包括但不限于文字、图片、音频、视频、图表、标志、标识、广告、商标、商号、域名、软件、程序等,除特别标明外,均来源于网络或用户投稿,版权归原作者或原出处所有。我们致力于保护原作者版权,若涉及版权问题,请及时联系我们进行处理。
分类
其它
标签
鸿蒙
操作系统
HarmonyOS
相关推荐
鸿蒙实战项目案例_从零构建完整应用的完整复盘
周正
75
0鸿蒙生物识别开发:从指纹识别到3D人脸识别的完整指南
周正
199
0鸿蒙NFC开发实战:从读卡器模式到卡模拟的完整实现
周正
43
0鸿蒙加密存储开发:数据安全保护的完整方案
周正
97
0鸿蒙应用签名与上架完整流程:从开发到发布的实战指南
周正
63
0
Tiechui.Wang
我还没有写个人简介......
1091
帖子
0
提问
893
粉丝
最新发布
华为应用市场增长优化师火热认证中
2025-03-10 10:16:02 发布华为应用市场斩获Pocket Gamer2023年移动游戏奖,全球第三大移动应用生态获行业认可
2024-04-27 11:06:07 发布热门推荐